最新开源Ai画图Stable Diffusion 3简单安装、汉化及使用教程

一、安装

1、下载Stable Diffusion 3 开源模型,【下载地址】,需登录,没有账号可以用邮箱注册一个。不清楚要下载哪个的可以看下图建议

20240614 163630

2、下载ComfyUI。【下载地址】。打开下载页面,往下拉到下图这下载,下载后可以解压到目录备用

20240614 163934

3、下载ComfyUI语言包。【下载地址】,解压后复制目录到ComfyUI\custom_nodes 目录里

20240614 164336

4、把下载的Stable Diffusion 3 模型移动到ComfyUI\models\checkpoints目录里

5、开始运行ComfyUI,第一次运行会比较慢,请耐心等待。

20240614 164732

6、运行完成出现该界面就说明成功运行了,你可以在设置里选择你想要显示的语言。

20240614 165426
20240614 165514

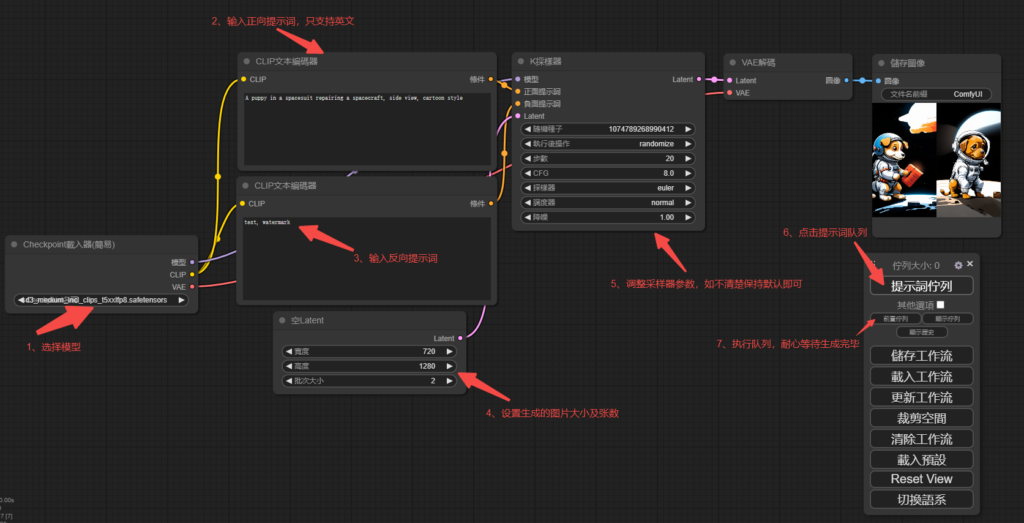
二、使用,请看下图

20240614 170337

三、ComfyUI添加局域网访问

1、Win+R打开运行,输入CMD回车,然后输入ipconfig回车。找到IPv4地址,局域网一般是192开头。

2、编辑run_nvidia_gpu.bat或run_cpu.bat文件,在命令的结尾添加–listen 局域网的IP地址。

20240614 171023

Leave a Comment