如果你对AI影像生成感兴趣,想要一款免费、本地运行且功能强大的工具,那么ComfyUI绝对值得一试!这款工具以其独特的节点式界面设计,让你可以通过可视化操作自由设计影像创作流程。本文将带你从安装到生成第一张AI图像,逐步掌握ComfyUI的基本操作,适合新手入门。让我们开始吧!
什么是ComfyUI?
ComfyUI 是一款开源的AI影像生成工具,基于Stable Diffusion模型运行。它采用节点式界面,允许用户通过拖拽和连接节点的方式,直观地控制图像生成流程。以下是它的核心优势:
- 完全免费:无需订阅费用,所有功能免费使用。
- 本地运行:所有计算在你的电脑上完成,无需依赖云端。
- 灵活性强:通过节点组合,你可以轻松调整生成参数。
自2024年底,ComfyUI官方推出了桌面版安装程序,大幅简化了安装步骤,让新手也能快速上手。
第一步:安装ComfyUI
下载与安装:【官方下载地址】
1、选择适合的版本:根据你的操作系统(Windows、Mac或Linux),从ComfyUI官网下载对应的安装文件。

2、运行安装程序:双击安装文件,ComfyUI会自动完成环境配置,无需手动设置Python或依赖库。
3、初次启动提示:首次运行时,ComfyUI会要求下载Stable Diffusion 1.5模型。这是一个通用的AI影像模型,下载后将作为默认模型使用。

小贴士
- 确保你的电脑有足够的存储空间(模型文件约为4-8GB)。
- 安装完成后,建议将界面切换为英文,因为大多数教学资源和模型名称都以英文为主,便于学习专业术语。
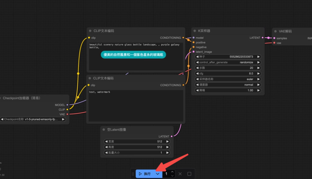
第二步:生成第一张图像
安装完成后,让我们用默认设置生成第一张图像,熟悉基本操作:
1、启动ComfyUI:打开软件,进入主界面。
2、运行默认流程:在界面底部点击“Queue(执行)”按钮,ComfyUI会根据预设提示词生成图像。

3、查看结果:生成完成后,你会在最后一个节点看到一张漂亮的玻璃瓶图像。
这只是ComfyUI的开胃菜,接下来我们将创建一个自定义工作流,生成更有趣的图像!
第三步:创建自定义工作流(Workflow)
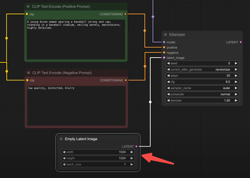
为了更好地理解节点操作,我们从零开始搭建一个工作流,生成“一位穿棒球服的年轻女性”图像。
1. 添加文本编码节点
- 作用:输入提示词,引导AI生成图像。
- 操作:
- 在画布上右键,打开菜单。
- 选择“Conditioning”类别下的“Clip Text Encode”。
- 在节点中输入提示词,例如:“a young woman in a baseball uniform”。
- 复制节点:按Ctrl+C和Ctrl+V复制一个节点,或者按住Alt键向下拖拽。
- 设置正负提示词:
- 一个命名为“Positive”(正面提示词),输入描述图像的内容。
- 另一个命名为“Negative”(负面提示词),输入不想出现的元素,如“low quality, blurry, distorted”。

小技巧:为节点设置颜色(右键菜单选择颜色),如绿色表示正面提示词,红色表示负面提示词,方便区分。
2. 加载AI模型
- 作用:加载Stable Diffusion模型作为图像生成的核心。
- 操作:
- 双击画布空白处,输入“Load Checkpoint”并添加节点。
- 默认加载先前下载的Stable Diffusion 1.5模型。
- 连接节点:将“Positive”和“Negative”节点的黄色接口连接到“Load Checkpoint”节点,形成信息流。

专业术语解析:
- Checkpoint:包含模型(Model)、文本编码器(Clip)和变分自编码器(VAE)。
- Model:AI“画家”,负责图像生成。
- Clip:翻译提示词为AI可理解的概念。
- VAE:将AI生成的原始数据解码为清晰图像。
3. 配置采样器(KSampler)
- 作用:控制AI生成图像的方式。
- 操作:
- 从“Positive”节点的黄色接口拉线,添加“KSampler”节点。
- 将“Negative”节点和“Load Checkpoint”的紫色“model”接口连接到KSampler。
- 参数设置:
- Seed:灵感来源,设为“Randomize”以获得随机结果。
- Steps:绘制步数,建议20-50步,步数越高越细腻。
- CFG:创意程度,默认7,数值越高越贴近提示词。
- Sampler & Scheduler:初学者可用“Euler + Normal”或“DPM++ 2M + Karras”。


4. 添加画板(Latent Image)
- 作用:提供AI绘制的初始数据。
- 操作:
- 双击画布,添加“Latent Image”节点。
- 设置尺寸为1024×1024(与模型训练分辨率一致),Batch Size设为1。
- 将其连接到KSampler的“latent”接口。

5. 解码并预览图像
- 操作:
- 添加“VAE Decode”节点,连接KSampler的输出和“Load Checkpoint”的VAE。
- 从“VAE Decode”拉线,添加“Preview Image”节点。
- 执行:点击底部“Queue”按钮,等待生成完成。
- 保存:满意后右键缩略图,选择“Save Image”。

第四步:优化与扩展
下载新模型
默认的Stable Diffusion 1.5效果不错,但你可以通过以下步骤使用更强大的模型:
- 访问Civitai网站,下载如“Juggernaut XL”或“Animagine XL 4.0”(动漫风格)【点击进入】。
- 将模型文件放入ComfyUI安装目录下的“models/checkpoints”文件夹。
- 按“R”刷新界面,在“Load Checkpoint”中选择新模型。
示例:生成动漫风格图像
- 修改提示词为“anime girl in a baseball uniform”。
- 使用Animagine XL 4.0模型,点击“Queue”生成动漫风棒球少女。
保存工作流
- 点击“Workflow”菜单,选择“Save”,命名后保存。
- 下次使用时,从侧边栏文件夹图标加载即可。

实用技巧
- 画布调整:
- 拖动鼠标移动画布,滚轮缩放,右下角“Fit View”显示所有节点。
- 节点管理:
- 使用“Reroute”节点整理连接线,调整为直线样式(Lite Graph设置)。
- 预览设置:
- 选择“Fast”预览模式,实时查看生成过程。
结语
通过这篇ComfyUI教程,你已经学会了从安装到生成自定义AI图像的全过程。无论是初学者的简单尝试,还是高级用户的复杂工作流,ComfyUI都能满足你的需求。试着探索更多模型和提示词,释放你的创意吧!
